官方页尾设置文档 点击这里阅读
WARNING
受到网易云的限制,对于无法显示播放器的请自行获取账号 cookies 并保持 cookies 生效,QQ 音乐国外服务器或用户可能无法使用。
网易云有 cookies 的情况下,可以显示更多的歌曲(否则可能只有 10 首)
1. 打开wordpress后台

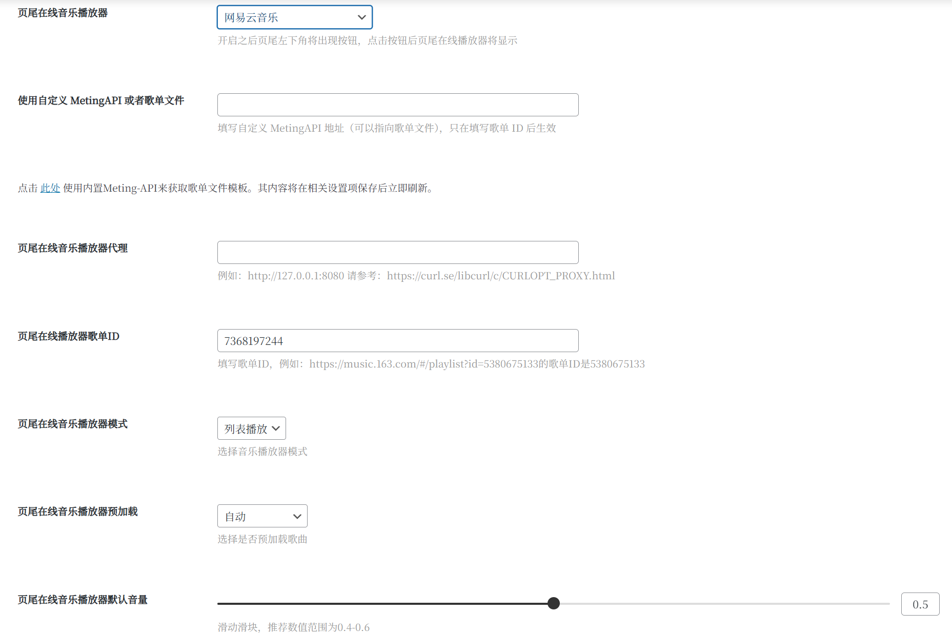
在后台找到iro主题设置 => 选择全局设置 => 页尾设置
首先映入眼帘的就是在线音乐播放器的设置,此次我们选择网易云音乐作为在线音乐播放器

2.打开网易云音乐网站寻找歌单id
进入网易云音乐官网并登录自己的账号,找到自己想添加的歌单

以我的歌单为例,进入歌单页面后我们在网址栏内复制自己的歌单id
如 我的网易云音乐歌单网址是: https://music.163.com/#/playlist?id=7368197244
则我们的歌单id就是最后面的数字 :7368197244
将它复制下来填入页尾在线播放器歌单ID
3.打开网易云音乐网站寻找自己的cookies
在网易云音乐个人主页面按F12打开开发工具 ,右侧会出现一个面板

我们现在刷新一下当前页面,在右侧面板找到 music.163.com
点击music.163.com ,右侧面板则会出现如下页面

向下滑动找到cookie一栏,复制cookie栏里的内容然后粘贴在页尾设置里的 "网易云音乐 Cookies''中
如下

4.保存当前设置
如果步骤没问题的话,在个人博客首页刷新一下左下角就可以看到自己的在线音乐播放器啦

5.其它
官方文档中提到 :
WARNING
设置了预加载可能会降低你的网站打开速度,如果您的网站开启了加载动画但网站加载缓慢,不建议再开启预加载。
本人也是小白,第一次写博客文章,如有错误等问题还请见谅
Comments NOTHING